Smart Grid IEEE 2030.5

#Stack
Share

Proactive inter-DER energy transfer session control plane option using 2030.5 on SIP stack


Proactive inter-DER energy transfer session control plane option using IEEE 2030.5 Smart Grid on SIP stack. 

Reuse or reinvent: Distributed Energy Resources controls at scale

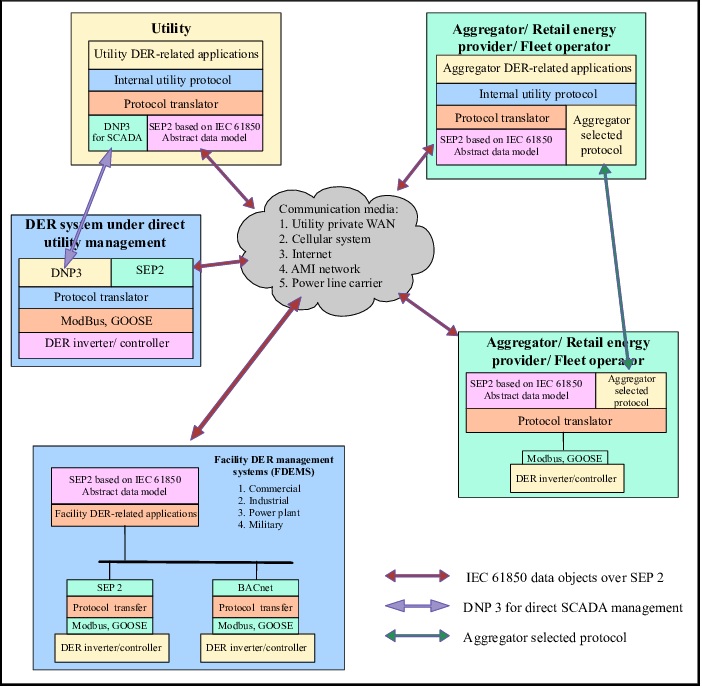
The digital transformation of many connected Distributed Energy Resources (DERs) control plane endpoints around a distribution grid’s energy bearer plane has similar technical dimensions and challenges to those of the multimedia control plane’s digital transformation at scale.  
Distributed energy and distributed multimedia control plane architectures share key common technical dimensions that includes generation, storage, adaptation, and consumption.  The presentation discusses a proposal of integrating the “Session Initiation Protocol” (SIP) a part of the Internet Protocol architecture layer, into the DER connected energy control plane. An example is provided to demonstrate an energy transfer session among connected DERs using SIP’s key features that includes capability discovery and negotiation, followed by a dynamic autonomous energy transfer session setup and teardown method. This energy transfer process occurs among multiple connected DER types of generation, storage, adaptation, and consumption. 
As a next step the presenter seeks a collaborative exploration by interested parties in the IEEE (Power Engineering Society) PES to help prove the value of the SIP protocol layer integration elements discussed in this presentation.



  Date and Time

  Location

  Hosts

  Registration



  • Add_To_Calendar_icon Add Event to Calendar

Loading virtual attendance info...

  • Contact Event Hosts
  • Mike Brisbois
    708.668.5488
    mike.brisbois@ieee.org

  • Co-sponsored by IEEE Power and Energy Society
  • Starts 01 June 2023 07:00 AM UTC
  • Ends 28 June 2023 12:00 AM UTC
  • No Admission Charge


  Speakers

Glenn Algie Glenn Algie of AT&T

Topic:

SIP Stack

The digital transformation of many connected Distributed Energy Resources (DERs) control plane endpoints around a distribution grid’s energy bearer plane has similar technical dimensions and challenges to those of the multimedia control plane’s digital transformation at scale.  
Distributed energy and distributed multimedia control plane architectures share key common technical dimensions that includes generation, storage, adaptation, and consumption.  The presentation discusses a proposal of integrating the “Session Initiation Protocol” (SIP) a part of the Internet Protocol architecture layer, into the DER connected energy control plane. An example is provided to demonstrate an energy transfer session among connected DERs using SIP’s key features that includes capability discovery and negotiation, followed by a dynamic autonomous energy transfer session setup and teardown method. This energy transfer process occurs among multiple connected DER types of generation, storage, adaptation, and consumption. 
As a next step the presenter seeks a collaborative exploration by interested parties in the IEEE (Power Engineering Society) PES to help prove the value of the SIP protocol layer integration elements discussed in this presentation.

Biography:





Agenda

4:00 pm PDT IEEE Announcements
4:02 pm PDT Introduction of speaker
4:04 pm PDT Presentation
4:45 pm PDT Q&A



DER Enegy Transfer. What does it mean? Sign up today on a session on the control plane option using Smart Grid IEEE 2030.5 SIP Stack. Flyer REGISTER